Why BPMN in Appian matters for every CEO who wants results
When we at ICX talk about process management and automation, we think not only about "drawing processes", but also about making those models "alive",...
By Role
By Industry
By Target Customer
What We Offer
We drive business growth by improving operational efficiency through process optimization, smart automation, and cost control. Our approach boosts productivity, reduces expenses, and increases profitability with scalable, sustainable solutions
Customer Experience
We design memorable, customer-centered experiences that drive loyalty, enhance support, and optimize every stage of the journey. From maturity frameworks and experience maps to loyalty programs, service design, and feedback analysis, we help brands deeply connect with users and grow sustainably.
Marketing & Sales
We drive marketing and sales strategies that combine technology, creativity, and analytics to accelerate growth. From value proposition design and AI-driven automation to inbound, ABM, and sales enablement strategies, we help businesses attract, convert, and retain customers effectively and profitably.
Pricing & Revenue
We optimize pricing and revenue through data-driven strategies and integrated planning. From profitability modeling and margin analysis to demand management and sales forecasting, we help maximize financial performance and business competitiveness.
Digital Transformation
We accelerate digital transformation by aligning strategy, processes and technology. From operating model definition and intelligent automation to CRM implementation, artificial intelligence and digital channels, we help organizations adapt, scale and lead in changing and competitive environments.
Operational Efficiency
We enhance operational efficiency through process optimization, intelligent automation, and cost control. From cost reduction strategies and process redesign to RPA and value analysis, we help businesses boost productivity, agility, and sustainable profitability.
Customer Experience
Marketing & Sales
Pricing & Revenue
Digital Transformation
Operational Efficiency
Imagine you run a company where the processes, from approving contracts to handling claims, are like a giant jigsaw puzzle.
Every piece (departments, systems, employees) must fit together perfectly, but there are often delays caused by human error or information trapped in disparate systems. Now, think of a tool that acts like an orchestra conductor, bringing order out of chaos, making everything flow faster and with less effort. That, in essence, is Appian.
Appian is a software platform that helps companies automate and optimize their business processes. But it is not just another program; It's like a super organizer that connects people, data, and systems so they work together smarter. It uses something called low-code, which means you don't need to be a programming genius to create apps or workflows. It's like putting together a PowerPoint: you drag, drop and configure, and you're done without knowing how to code!
Appian enables businesses to design, automate, and improve complex processes in weeks, not years. For example, it can help a bank process millions of transactions per hour, an insurer resolves claims 30% faster, or a business in any industry save thousands of hours by eliminating repetitive tasks.
Whether you're a CEO, CFO, COO, or any other C-level executive, your time is divided between making strategic decisions and putting out operational fires. Appian is relevant because it helps you solve those fires while giving you tools to build a more agile, efficient, and competitive company. Here's why you should pay attention to it:


And what's so special about Appian compared to other solutions?
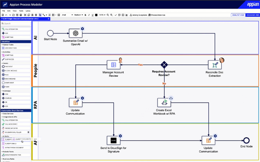
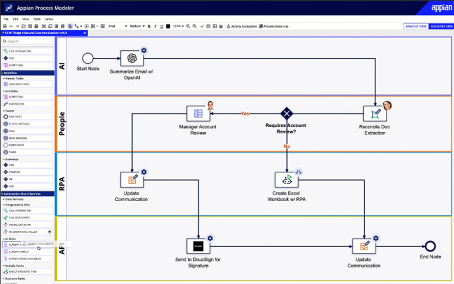
Appian isn't just an automation tool; is a complete platform that combines several powerful technologies in one place: artificial intelligence (AI), robotic process automation (RPA), system integration, and data analytics, as shown in the image above. But what really sets it apart is its ease of use and focus on quick results. You don't need an army of developers or years of implementation. In addition, it has been recognized as a leader by Gartner in categories such as low-code platforms and workflow automation, which gives confidence that this company is serious.

An example for you to see in action
Imagine you run an insurance company. It takes days for your agents to process claims because they have to review documents, verify data across multiple systems, and wait for approvals. With Appian, you can create an automated flow where:
Why should you consider it now?
The business world moves at a brutal speed. Competitors who automate their processes are leaving behind those who are still stuck in manual activities. Appian gives you a strategic advantage by allowing you to:
If you've made it this far, you're probably thinking about how to take your company to the next level: more efficient, more agile, and ready to face the challenges of the market. Appian can be that engine that transforms your processes, saves time and makes your customers and employees happier. But you don't have to go on this adventure alone.
I invite you to visit www.appian.com to discover everything this platform can do for you. Explore their success stories, test their tools, and see how companies like yours are already getting the most out of it. And if you want to make sure your implementation is a resounding success, ICX is an Appian partner and we know how to make this technology a perfect fit for your needs. As consulting experts, ICX is with you from the first step, helping you automate your Business Process accurately and without headaches.
Why wait? Check out Appian and connect with ICX so that together we can make your vision of a smarter company a reality. The future of your business is just a click away!
When we at ICX talk about process management and automation, we think not only about "drawing processes", but also about making those models "alive",...
When I accompany companies in their transformation projects, I usually find a common denominator: the Order to Cash (O2C) process is full of...
Process Mining has emerged as a revolutionary tool in business process management and optimization, representing a significant leap from traditional...